React专栏
1、React是什么?
react是facebook开源的一个js库,用于构建用户界面。
2、jsx是什么
jsx是javaScript的一种语法扩展,他和模板语言很接近,但是它充分具备javaScript的能力。
3、JSX语法是如何在javaScript中生效的:认识Babel
jsx会被编译为React.createElement(),React.createElement()将返回一个叫作“reactElement"的对象。
4、什么是Babel?
babel 是一个工具链,主要用于将 ECMAScript 2015+ 版本的代码转换为向后兼容的 JavaScript 语法,以便能够运行在当前和旧版本的浏览器或其他环境中。
5、update阶段:组件更新
是由父组件更新引发的子组件更新而不是父组件传递给子组件的props更新导致的更新。(判断传递过去的props与之前的是否相同) 如果父组件导致组件重新渲染,即使props没有改变,也会调用此方法(componentReceiveProps)。如果只想处理更改,请确保进行当前值与变更值比较。
6、React 创建虚拟DOM方法
- 1.第一种 createElement 写法
const vm = React.createElement('h1', {id: 'title'}, 'hello world');- 2.第二种 jsx 写法
const vm = <h1 id='title'>hello world</h1>;7、React 虚拟DOM 渲染
import React from "react";
import ReactDOM from "react-dom";
const vm = <h1 id='title'>hello world</h1>;
// 通过ReactDOM.render()方法将虚拟DOM渲染到页面中
ReactDOM.render(vm, document.getElementById('root'));8、什么是虚拟DOM
1.虚拟DOM的本质是Object类型的对象(一般对象)
2.虚拟DOM比较“轻”,真实DOM比较“重”,因为虚拟DOM是React内部在用,无需真实DOM上那么多属性。
3.虚拟DOM最终会被React转化为真实DOM,呈现在页面上。9、JSX语法规则
1.定义虚拟DOM时,不要写引号。
2.标签中混入JS表达式时要用{}。
一定注意区分:【js语句(代码)】 与 【JS表达式】
(1).表达式:一个表达式会产生一个值,可以放在任何一个需要值的地方:
(1).a
(2).a+b
(3).demo(1)
(4).arr.map()
(5).function test(){}
(2).语句(代码):
(1).if(){}
(2).for(){}
(3).switch(){case:xx}
3.样式的类名指定不要用class,要用className。
4.内联样式,要用style={{key:value}}的形式去写。
5.只有一个根标签。
6.标签必须闭合。
7.标签首字母
(1).若小写字母开头,则将标签转为html中同名元素,若html中无该标签对应的同名元素,则报错。
(2).若大写字母开头,react就去渲染对应的组件,若组件没有定义,则报错。// 1.定义虚拟DOM时,不要写引号。
const vm = '<h1>hello world</h1>'; // 错误
// 2.标签中混入JS表达式时要用{}。
const vm = <h1>{1 + 2}</h1>;
// 3.样式的类名指定不要用class,要用className。
const vm = <h1 className='title'></h1>;
// 4.内联样式,要用style={{key:value}}的形式去写。
const vm = <h1 style={{color: 'red', fontSize: '20px'}}></h1>;
// 5.虚拟DOM只有一个根标签。使用 div标签 或者 <Fragment></Fragment> 或者 <></>包裹
const vm = <div><h1>hello world</h1><span>hahaha</span></div>;
// 6.标签必须闭合。
const vm = <h1>hello world</h1>;
// 7.标签首字母
// (1).若小写字母开头,则将标签转为html中同名元素,若html中无该标签对应的同名元素,则报错。
// (2).若大写字母开头,react就去渲染对应的组件,若组件没有定义,则报错。
<MyComponent/> // 当作组件渲染 没有就报错
<myComponent/> // 转为html元素 没有该标签就报错10、使用 jsx 动态创建虚拟DOM
const myId = 'aTgU1E'; // 动态id
const myData = 'Hello, world!'; // 动态文字
const list = ['a', 'b', 'c'] // 动态列表
// 1.创建虚拟DOM
const VDOM = (
<div>
<h1 className="title" id={myId.toLowerCase()}>
<span style={{color: 'white', fontSize: '29px'}}>{myData.toLowerCase()}</span>
</h1>
<ul>
{
/* 一定注意区分:【js语句(代码)】 与 【JS表达式】
(1).表达式:一个表达式会产生一个值,可以放在任何一个需要值的地方:
(1).a
(2).a+b
(3).demo(1)
(4).arr.map()
(5).function test(){}
(2).语句(代码):
(1).if(){}
(2).for(){}
(3).switch(){case:xx}*/
list.map((item, index) => {
return <li key={index}>{item}</li>
})
}
</ul>
</div>
)
// 2.渲染虚拟DOM到页面
ReactDOM.render(VDOM, document.getElementById('test'))11、模块与组件、模块化与组件化的理解
1.模块
1.理解:向外提供特定功能的js程序,一般就是一个js文件。
2.为什么:js文件很多很杂,为了方便开发,进行模块化编码。
3.作用:复用js,简化js的编写,提高js运行效率。2.组件
1.理解:用来实现局部功能效果的代码和资源的集合(html/css/js/image等等)。
2.为什么:一个界面的功能很复杂,需要编写大量的代码。
3.作用:复用编码,简化项目编码,提高运行效率。3.模块化
当应用的js都以模块来编写的,这个应用就是一个模块化的应用。4.组件化
当应用是以多组件的方式实现,这个应用就是一个组件化的应用。12、React 面向组件编程
1.基本理解和使用
- 1.使用React开发者工具调试
1.安装React开发者工具
2.打开Chrome设置
3.点击扩展程序
4.打开开发者模式
5.点击加载已解压的扩展程序,找到并选中react开发者工具
6.点击确定
7.重启chrome浏览器
8.在chrome中访问网页
9.点击F12打开开发者工具,点击“应用”->“检查”->“React”- 如果应用商店打不开 可以点击 React Developer Tools
2.效果
- 1.函数式组件:用函数定义的组件(适用于【简单组件】的定义)
// 1.创建函数式组件(注意:组件名必须首字母大写)
function MyComponent() {
console.log(this); // 此处的this是undefined,因为babel编译后开启了严格模式(严格模式下,this指向undefined而不是window)
return <h2>我是用函数定义的组件(适用于【简单组件】的定义)</h2>
}
// 2.渲染组件到页面(注意:此处是函数名,不是调用函数,使用闭合标签形式)
ReactDOM.render(<MyComponent/>, document.getElementById('test'))
/*
* 执行了ReactDOM.render(<MyComponent/>, document.getElementById('test'))之后,发生了什么?
* 1.React解析组件标签,找到了MyComponent组件
* 2.发现组件是使用函数定义的,随后调用该函数,将返回的虚拟DOM转为真实DOM,随后呈现在页面中
* */- 2.类式组件:用类定义的组件(适用于【复杂组件】的定义)
/********** 回顾类的知识 ***********/
/**
* 总结:
* 1.类中的构造器不是必须写的,要对实例进行一些初始化的操作,如添加指定属性时才写
* 2.如果A类继承了B类,且A类中写了构造器,那么A类构造器中的super是必须要调用的
* 3.类中所定义的方法,都是放在了类的原型对象上,供实例去使用
* */
// 1.创建一个Person类
class Person {
// 构造器方法
constructor(name, age) {
// 构造器中的this是谁? ---> 类的实例对象
this.name = name;
this.age = age;
}
// 一般方法
speak() {
// speak方法放在了哪里? ---> 类的原型对象上,供实例使用
// 通过Person实例调用speak时,speak中的this就是Person实例
console.log(`我叫${this.name},我${this.age}岁了`);
}
}
// 创建一个Person的实例对象
const p1 = new Person('tom', 18);
p1.speak();
// 2.类的继承
//创建一个Student类,继承于Person类
class Student extends Person {
constructor(name, age, grade) {
super(name, age); // 调用父类的constructor(name, age)
this.grade = grade;
}
// 重写从父类继承过来的方法
speak() {
console.log(`我叫${this.name},我${this.age}岁了,我正在读${this.grade}`);
}
study() {
// study方法放在了哪里? ---> 类的原型对象上,供实例使用
// 通过Student实例调用study时,study中的this就是Student实例
console.log('我很努力的学习中')
}
}
const s1 = new Student('tom', 18, 3);
s1.speak();/********** 创建React类式组件 ***********/
// 创建一个类 继承React.Component
class MyComponent extends React.Component {
// 必须要有render ,必需要有返回值
render() {
// render是放在哪里的?—— MyComponent的原型对象上,供实例使用。
// render中的this是谁?—— MyComponent的实例对象 <=> MyComponent组件实例对象
console.log('render中的this:', this);
return <h2>我是用类定义的组件(适用于【复杂组件】的定义)</h2>
}
}
// 2.渲染组件到页面
ReactDOM.render(<MyComponent/>, document.getElementById('test'))
/**
* 执行了ReactDOM.render(<MyComponent/>, document.getElementById('test'))后,发生了什么?
* 1.React解析组件标签,找到了MyComponent组件
* 2.发现组件是使用类定义的,随后new出来该类的实例,并通过该实例调用到原型上的render方法
* 3.将render返回的虚拟DOM转为真实DOM,随后呈现在页面中
* */13、 组件实例的三大核心属性
1.三大属性 -- state
组件的状态,组件内部使用,外部不能访问
1.state标准写法
/****** 借助构造器初始化状态 *******/
// 1.创建组件
class Weather extends React.Component {
// 构造器调用了几次? -- 1次
constructor(props) {
super(props);
// 初始化状态
this.state = {isHot: false, wind: '微风'};
this.changeWeather = this.changeWeather.bind(this);
}
// render 调用了几次? -- 1+n次 1是初始化的那次,n是状态更新的次数
render() {
// 读取状态
const {isHot, wind} = this.state;
return <h1 onClick={this.changeWeather}>今天天气很{isHot ? '炎热' : '凉爽'},{wind}</h1>
}
// changeWeather 调用了几次? -- 点几次调用几次
changeWeather() {
// changeWeather放在哪里?—— Weather的原型对象上,供实例使用
// 由于changeWeather是作为onClick的回调,所以不是通过实例调用的,是直接调用
// 类中的方法默认开启了局部的严格模式,所以changeWeather中的this为undefined
// 获取原来的isHot值(读取状态)
const isHot = this.state.isHot;
// 修改状态
// 严重注意:状态(state)必须通过setState()来更新,且更新是一种合并,不是替换。
this.setState({isHot: !isHot});
console.log(this);
}
}
// 2.渲染组件到页面
ReactDOM.render(<Weather/>, document.getElementById('test'));<-- 原生事件绑定三种形式 -->
<body>
<button id="btn1">btn1</button>
<button id="btn2">btn2</button>
<!-- onclick 小写-->
<button id="btn3" onclick="demo()">btn3</button>
<script type="text/javascript">
const btn1 = document.getElementById('btn1');
const btn2 = document.getElementById('btn2');
const btn3 = document.getElementById('btn3');
btn1.addEventListener('click',
() => {
alert('btn1')
}
);
btn2.onclick = () => {
alert('btn2')
};
function demo() {
alert('btn3')
}
</script>
</body>/*********** 类中方法 this指向 ***********/
class Person {
constructor(name, age) {
this.name = name;
this.age = age;
}
speak() {
// speak方法放在了哪里?—— Person的原型对象上,供实例使用
// 通过Person实例调用speak时,speak中的this就是Person实例
console.log(this);
}
dance = () => {
console.log(this);
}
}
const p1 = new Person('Tom', 18);
p1.speak(); // 此处的this是p1
const speak = p1.speak; // 类中的方法开启了严格模式
speak(); // 此处的this是undefined
const dance = p1.dance; // 箭头函数中的this永远指向函数声明时所在作用域下的this
dance(); // 此处的this是p1
/**
* 局部严格模式
*/
function demo1() {
'use strict'
console.log(this);
}
function demo2() {
console.log(this);
}
demo1(); // undefined
demo2(); // window/******* React 事件绑定 *********/
class MyComponent extends React.Component {
// 注意: class 中定义函数, 一定要写 binding, 或者在构造器中 bind(this)
constructor(props) {
super(props);
// 第一种方法 :1.在构造器中 bind(this) 这样实例中就有了该方法
// 绑定的方法名可以修改 bind前面的方法名要与定义的方法名保持一致
this.handleClick1 = this.handleClick.bind(this); // 必须绑定this
}
// 该方法没在组件实例上,而是放在了原型对象上,供实例使用
handleClick() {
// 1.通过bind 方法将this指向组件实例 就可以获取到this 中的属性和方法: state props ...
// 2.handleClick放在了哪里?—— MyComponent的原型对象上,供实例使用
// 3.通过MyComponent实例调用handleClick时,handleClick中的this就是MyComponent实例
// 4.类中的方法默认开启了局部的严格模式,所以handleClick中的this为undefined
console.log('this is:', this);
}
render() {
// 注意:事件用小驼峰式写法 onClick
return (
// 第二种方法: 2.在render中 bind(this) 或者 使用构造器中挂载实例上的方法
<button onClick={this.handleClick.bind(this) || this.handleClick1}>
Click me
</button>
);
}
}2.state 的简写方式
/******* 类实例中添加属性 *********/
class Car {
constructor(name, price) {
this.name = name;
this.price = price;
}
// 类中可以直接写赋值语句,如下代码的含义是:给Car的实例对象添加一个属性,名为
// year,值为2022
year = 2022;
// 类添加属性
static type = 'car';
// 类添加方法
static getType() {
return 'car';
}
}
const c1 = new Car('BYD', 1000000);
console.log(c1.name, c1.price, c1.year);/******* React类组件简写形式 *********/
class MyComponent extends React.Component {
// 添加 state 属性
// 初始化状态
state = {
isHost: true,
wind: '微风'
}
// 用箭头函数解决this指向问题
// 自定义方法---要用赋值语句的形式+箭头函数
handleClick = () => {
console.log(this);
}
render() {
return (
<div>
<button onClick={this.handleClick}>Click me</button>
</div>
)
}
}
ReactDOM.render(<MyComponent/>, document.getElementById('example'));3. 理解
1. state是组件对象最重要的属性,值是对象(可以包含多个key-value的组合)
2. 组件被称为“状态机”,通过更新组件的state来更新对应的页面显示(重新渲染组件)4.强烈注意
1. 组件中render方法中的this为组件实例对象
2. 组件自定义的方法中this为undefined,如何解决?
- 强制绑定this:
- 方式1: 通过函数对象的bind()
- 方式2: 通过箭头函数
- 利用箭头函数:
- 箭头函数中的this就是定义时所在的对象
3. 状态数据,不能直接修改或更新
- 错误写法: this.state.comment = 'xxxx';
- 正确写法: this.setState({comment:'xxxx'})2.三大属性 -- props
1. 理解
1. 每个组件对象都会有props(properties的简写)属性
2. 组件标签的所有属性都保存在props中- 1.props的基本使用
class MyComponent extends React.Component {
render() {
const {name, age, gender} = this.props;
return (
<div>
<h2>姓名:{name}</h2>
<h2>年龄:{age}</h2>
<h2>性别:{gender}</h2>
</div>
)
}
}
// age={18} 使用这种方式 传递的数值为 number 或者动态参数传递
ReactDOM.render(<MyComponent name="Tom" age={18} gender="male"/>, document.getElementById('example'));- 2.批量传递props
class MyComponent extends React.Component {
render() {
//注意: props 是只读的 ,不允许修改
// this.props.name = 'Jack'; // 此行代码会报错,因为props是只读的
const {name, age, gender} = this.props;
return (
<div>
<h2>姓名:{name}</h2>
<h2>年龄:{age}</h2>
<h2>性别:{gender}</h2>
</div>
)
}
}
// 对标签属性进行类型、必要性的限制(设置props属性的类型及必要性)
MyComponent.propTypes = { // PropTypes 来自 prop-types库
name: PropTypes.string.isRequired, // 限制name必传,且为字符串
age: PropTypes.number, // 限制age为数值
gender: PropTypes.string,// 限制gender为字符串
speak: PropTypes.func, // 限制speak为函数
}
// 指定默认标签属性值(设置props默认值)
MyComponent.defaultProps = {
age: 18,
gender: 'male',
}
function speak() {
console.log('speak');
}
const p = {name: "Tom", age: 18, gender: "male", speak};
// {...p} 并非对象的扩展运算符(克隆对象),而是React提供的新属性,用于批量传递props
ReactDOM.render(<MyComponent {...p}/>, document.getElementById('example'));/*********** 回顾展开运算符的使用 ************/
let arr1 = [1, 3, 5, 7, 9];
let arr2 = [2, 4, 6, 8, 10];
console.log(...arr1); // 数组展开: 1 3 5 7 9
console.log([...arr1, ...arr2]); //数组合并: [1,3,5,7,9,2,4,6,8,10]
// 在函数中使用
function sum(...numbers) { // ...numbers 表示将传入的参数以数组的形式接收
return numbers.reduce((preValue, currentValue) => {
return preValue + currentValue;
})
}
console.log(sum(1, 2, 3, 4, 5)); // 15
// 构造字面量对象时使用展开语法
let person = {name: "Tom", age: 18};
let person2 = {...person}; // 克隆对象
console.log(...person) // 展开对象报错 TypeError: Spread syntax requires ...iterable[Symbol.iterator] to be a function
// 对象合并 后面相同属性覆盖前面的
let person3 = {...person, name: "Jack", address: "No.1 Road"}
console.log(person3); // {name: "Jack", age: 18, address: "No.1 Road"}};- 3.props的简写方式
// 通过类关键字 static 将 添加类的静态属性和方法放在类里面维护,结构更清晰
class MyComponent extends React.Component {
// 对标签属性进行类型、必要性的限制(设置props属性的类型及必要性)
static propTypes = { // PropTypes 来自 prop-types库
name: PropTypes.string.isRequired, // 限制name必传,且为字符串
age: PropTypes.number, // 限制age为数值
gender: PropTypes.string,// 限制gender为字符串
speak: PropTypes.func, // 限制speak为函数
}
// 指定默认标签属性值(设置props默认值)
static defaultProps = {
age: 18,
gender: 'male',
}
render() {
const {name, age, gender} = this.props;
return (
<div>
<h2>姓名:{name}</h2>
<h2>年龄:{age}</h2>
<h2>性别:{gender}</h2>
</div>
)
}
}
function speak() {
console.log('speak');
}
const p = {name: "Tom", age: 18, gender: "male", speak};
ReactDOM.render(<MyComponent {...p}/>, document.getElementById('example'));- 4.类式组件中的构造器与props
class MyComponent extends React.Component {
constructor(props) {
// 构造器是否接收props,是否传递给super,取决于:是否希望在构造器中通过this访问props
// console.log(props);
super(props);
console.log('constructor', this.props); // 通过实例获取props
console.log('constructor', props); // 通过接收参数获取props
}
static propTypes = {
name: PropTypes.string.isRequired,
age: PropTypes.number,
gender: PropTypes.string,
speak: PropTypes.func,
}
static defaultProps = {
age: 18,
gender: 'male',
}
render() {
const {name, age, gender} = this.props;
return (
<div>
<h2>姓名:{name}</h2>
<h2>年龄:{age}</h2>
<h2>性别:{gender}</h2>
</div>
)
}
}
const p = {name: "Tom", age: 18, gender: "male"};
ReactDOM.render(<MyComponent {...p}/>, document.getElementById('example'));- 5.函数组件使用props
// 创建函数式组件 只能使用props (在hooks函数没有诞生之前 state,refs不能用 )
function MyComponent(props) {
const {name, age, gender} = props;
return (
<div>
<h2>姓名:{name}</h2>
<h2>年龄:{age}</h2>
<h2>性别:{gender}</h2>
</div>
)
}
// 只能通过这种形式对props进行类型、必要性的限制
MyComponent.propTypes = {
name: PropTypes.string.isRequired,
age: PropTypes.number,
gender: PropTypes.string,
speak: PropTypes.func,
}
MyComponent.defaultProps = {
age: 18,
gender: 'male',
}
const p = {name: "Tom", age: 18, gender: "male"};
ReactDOM.render(<MyComponent {...p}/>, document.getElementById('example'));2.作用
1. 通过标签属性从组件外向组件内传递变化的数据
2.注意:组件内部不能修改props数据3.编码操作
- 1.内部读取某个属性值
this.props.name- 2.对props中的属性值进行类型、必要性的限制
// 第一种方式(Reactv15.5开始已弃用)
MyComponent.propTypes = {
name: React.PropTypes.string.isRequired,
age: React.PropTypes.number.isRequired,
speak: React.PropTypes.func,
}
// 第二种(新):
// 使用prop-types库进行限制(需要引入prop-types库)
MyComponent.propTypes = {
name: PropTypes.string.isRequired,
age: PropTypes.number,
speak: PropTypes.func,
}
// static propTypes = {
// name:PropTypes.string.isRequired,
// age:PropTypes.number,
// speak:PropTypes.func,
// }- 3.指定默认标签属性值
MyComponent.defaultProps = {
name: '老刘',
age: 18,
}- 4.通过标签属性传递函数类型的props给组件,并使用
<MyComponent speak={(name) => alert(`你好${name}`)}/>- 5.扩展属性:将对象的所有属性通过props传递
<MyComponent {...person}/>- 6.组件类的构造函数
constructor(props) {
// 构造器是否接收props,是否传递给super,取决于:是否希望在构造器中通过this访问props
// console.log(props);
super(props);
console.log('constructor',this.props); // 通过实例获取props
console.log('constructor',props); // 通过接收参数获取props
}3.三大属性 -- refs
1.理解
1.组件内的标签可以定义ref属性来标识自己
2.ref属性值可以是:
- 字符串:'xxx',通过this.refs.xxx来访问组件实例对象(不推荐)
- 回调函数:function(c){this.refs = c;}
- createRef()创建的容器对象:React.createRef().current
2.通过this.refs.xxx来访问组件标签实例对象2.编码
- 1.字符串形式的refs
<input ref="input1"/>- 2.回调函数形式的refs
<input ref={(c) => {
this.input1 = c;
console.log(c)
}}/>- 3.createRef()形式的refs
<input ref={this.myRef}/>3.案例
- 1.字符串形式的refs
// 创建类组件 使用 字符串形式的ref(效率不高,不推荐使用)
class MyComponent extends React.Component {
// 展示左侧输入框的数据
showData = () => {
const {input1} = this.refs;
console.log(input1.value);
}
render() {
return (
<div>
<input ref="input1" type="text" placeholder="点击按钮提示数据"/>
<button onClick={this.showData}>点我提示左侧数据</button>
</div>
)
}
}
// 渲染
ReactDOM.render(<MyComponent/>, document.getElementById('test'));- 2.回调函数形式的refs
// 创建类组件 使用 回调函数形式的ref
class MyComponent extends React.Component {
// 展示左侧输入框的数据
showData = () => {
const {input1} = this;
console.log(input1.value);
}
// ref通过以class绑定函数形式定义的回调函数
saveInput = (c) => {
this.input1 = c;
}
render() {
return (
<div>
{/*ref回调函数是以内联函数形式定义的,组件更新的时候会被调用两次 ,第一次c是null ,第二次是节点*/}
<input ref={(c) => {
this.input1 = c;
console.log(c)
}} type="text" placeholder="点击按钮提示数据"/>
{/*ref回调函数是以class的绑定函数的形式定义的,组件更新的时候不会被调用,但是与内联相比区别不大可以忽略*/}
<input ref={this.saveInput1} type="text" placeholder="点击按钮提示数据1"/>
<button onClick={this.showData}>点我提示左侧数据</button>
<button onClick={this.showData}>点我提示左侧数据1</button>
</div>
)
}
}
// 渲染
ReactDOM.render(<MyComponent/>, document.getElementById('test'));- 3.createRef()形式的refs
// 创建类组件 使用 createRef
class MyComponent extends React.Component {
/**
* 推荐使用
* 创建ref容器
* React.createRef 调用后可以返回一个容器,这个容器可以存储被ref所标识的节点,该容器是“专人专用”的
* */
myRef = React.createRef();
btnRef = React.createRef();
// 展示左侧输入框的数据
showData = () => {
console.log(this.myRef); // { current: input元素 }
console.log(this.myRef.current.value);
}
render() {
return (
<div>
<input ref={this.myRef} type="text" placeholder="点击按钮提示数据"/>
<button ref={this.btnRef} onClick={this.showData}>点我提示左侧数据</button>
</div>)
}
}
// 渲染
ReactDOM.render(<MyComponent/>, document.getElementById('test'))4.事件处理
1.通过onXxx属性指定事件处理函数(注意大小写)
(a)React使用的是自定义(合成)事件,而不是使用的原生DOM事件 -- 为了更好的兼容性
(b)React中的事件是通过事件委托方式处理的(委托给组件最外层的元素)-- 为了高效
2.通过event.target得到发生事件的DOM元素对象 -- 不要过度的使用Ref
// 创建类组件
class Demo extends React.Component {
// 创建ref容器
myRef = React.createRef();
// 创建点击事件 发生事件的事件源是按钮 不是输入框 不能通过event 获取到输入框的数据 只能通过ref获取
showData = () => {
alert(this.myRef.current.value);
}
// 创建失去焦点事件 发生事件的事件源是输入框 可以通过event 获取到输入框的数据
showData2 = (event) => {
alert(event.target.value);
}
render() {
return (
<div>
<input ref={this.myRef} onBlur={this.showData} type="text" placeholder="点击按钮提示数据"/>
<button onClick={this.showData}>点我提示左侧数据</button>
<input onBlur={this.showData2} type="text" placeholder="点击按钮提示数据"/>
</div>
)
}
}14.收集表单数据
1.理解
1.包含表单的组件分类:
(1)受控组件
表单项输入的数据,实时同步到state中
/********* 受控组件 (推荐使用)*********/
// 受控组件: 表单内输入类的dom 随着输入将输入值维护到state中, 需要的时候从state中取(通过事件绑定修改状态 类似于vue的双向数据绑定)
// 创建一个登录组件
class Login extends React.Component {
state = {
username: '',
password: ''
}
// 保存用户名到状态中
saveUsername = (event) => {
this.setState({username: event.target.value})
}
// 保存密码到状态中
savePassword = (event) => {
this.setState({password: event.target.value})
}
// 表单提交的回调
handleSubmit = (event) => {
event.preventDefault(); // 阻止表单提交默认行为(跳转页面)
const {username, password} = this.state;
alert(`你输入的用户名是:${username},你输入的密码是:${password}`);
}
render() {
return (
<form action="http://www.atguigu.com" onSubmit={this.handleSubmit}>
用户名:<input onChange={this.saveUsername} type="text" name="username"/>
密码:<input onChange={this.savePassword} type="password" name="password"/>
<button>登录</button>
</form>
)
}
}
// 渲染组件到页面
ReactDOM.render(<Login/>, document.getElementById('test'))(2)非受控组件
表单项输入的数据,不会自动同步到state中
/********* 非受控组件 *********/
// 非受控组件: 表单内输入类的dom 输入的值现用现取就是非受控组件(通过ref来获取)
// 创建一个登录组件
class Login extends React.Component {
handleSubmit = (event) => {
event.preventDefault(); // 阻止表单提交默认行为(跳转页面)
const {username, password} = this;
alert(`你输入的用户名是:${username.value},你输入的密码是:${password.value}`);
}
render() {
return (
<form action="http://www.baidu.com" onSubmit={this.handleSubmit}>
用户名:<input ref={c => this.username = c} type="text" name="username"/>
密码:<input ref={c => this.password = c} type="password" name="password"/>
<button>登录</button>
</form>
)
}
}
// 渲染组件
ReactDOM.render(<Login/>, document.getElementById('test'));15.高阶函数柯里化
(1)高阶函数
如果一个函数符合下面2个规范中的任何一个,那该函数就是高阶函数。
1.若A函数,接收的参数是一个函数,那么A就可以称之为高阶函数。
2.若A函数,调用的返回值依然是一个函数,那么A就可以称之为高阶函数。
常见的高阶函数有:Promise、setTimeout、arr.map()等等
// 高阶函数
function fn(a, b, c) {
return b();
}
fn(10, () => {
alert(100)
}, 20); // 100(2)柯里化
通过函数调用继续返回函数的方式,实现多次接收参数最后统一处理的函数编码形式。
// 柯里化函数
function sum(a) {
return (b) => {
return (c) => {
return a + b + c;
}
}
}
// 调用柯里化函数
console.log(sum(1)(2)(3)); // 6/********* 柯里化 ***********/
// 创建登录表单组件
class Login extends React.Component {
state = {
username: '',
password: ''
}
// 定义高阶函数 保存表单数据到状态中 (柯里化)
saveFormData = (dataType) => {
return (e) => {
this.setState({[dataType]: e.target.value})
}
}
// 表单提交的回调
handleSubmit = (event) => {
event.preventDefault(); // 阻止表单提交默认行为(跳转页面)
const {username, password} = this.state;
alert(`你输入的用户名是:${username},你输入的密码是:${password}`);
}
render() {
return (
<form action="http://www.atguigu.com" onSubmit={this.handleSubmit}>
{/*onChange 调用的是 this.saveFormData的返回值且返回值必须为回调函数 作为 onChange 的回调 */}
用户名:<input onChange={this.saveFormData('username')} type="text" name="username"/>
密码:<input onChange={this.saveFormData('password')} type="password" name="password"/>
<button>登录</button>
</form>
)
}
}
// 渲染组件到页面
ReactDOM.render(<Login/>, document.getElementById('test'))/************* 非柯里化 ***************/
// 创建登录表单组件
class Login extends React.Component {
state = {
username: '',
password: ''
}
// 保存表单数据到状态中 (非柯里化)
saveFormData = (dataType, e) => {
this.setState({[dataType]: e.target.value})
}
// 表单提交的回调
handleSubmit = (event) => {
event.preventDefault(); // 阻止表单提交默认行为(跳转页面)
const {username, password} = this.state;
alert(`你输入的用户名是:${username},你输入的密码是:${password}`);
}
render() {
return (
<form action="http://www.atguigu.com" onSubmit={this.handleSubmit}>
{/*给onChange 一个回调函数 作为 onChange 的回调,当react调用回调时会调用里面的saveFormData,将参数传过去 */}
用户名:<input onChange={(event) => this.saveFormData('username', event)} type="text" name="username"/>
密码:<input onChange={(event) => this.saveFormData('password', event)} type="password" name="password"/>
<button>登录</button>
</form>
)
}
}
// 渲染组件到页面
ReactDOM.render(<Login/>, document.getElementById('test'))16.组件的生命周期
- 1.组件生命周期使用
// 创建一个类组件
// 生命周期回调函数 《====》 生命周期钩子函数 《====》 生命周期函数 《====》 生命周期钩子
class Life extends React.Component {
state = {opacity: 1}
death = () => {
// 卸载组件
ReactDOM.unmountComponentAtNode(document.getElementById('test'))
}
// 组件将要挂载
componentWillMount() {
console.log('componentWillMount');
}
// 组件挂载完毕
componentDidMount() {
this.timer = setInterval(() => {
// 获取原来的状态
let {opacity} = this.state
opacity -= 0.1
if (opacity <= 0) {
opacity = 1
}
// 更新状态
this.setState({opacity})
}, 200)
console.log('componentDidMount');
}
// 控制组件更新的“阀门”
shouldComponentUpdate() {
console.log('shouldComponentUpdate');
return true
}
// 组件将要更新
componentWillUpdate() {
console.log('componentWillUpdate');
}
// 组件更新完毕
componentDidUpdate() {
console.log('componentDidUpdate');
}
// 组件将要卸载
componentWillUnmount() {
console.log('componentWillUnmount');
}
// render 调用时机:
// 1. 初始化渲染 2. 状态更新之后
render() {
console.log('render');
return (
<div>
<h2>React学不会怎么办?</h2>
<button onClick={this.death}>不活了</button>
</div>
)
}
}
// 渲染组件到页面
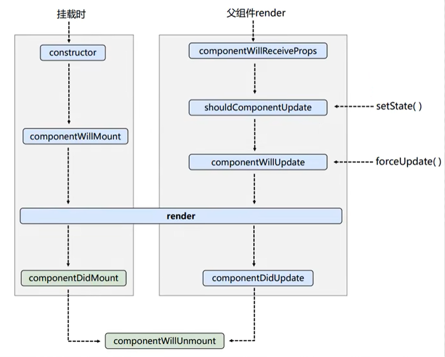
ReactDOM.render(<Life/>, document.getElementById('test'))- 2.生命周期(旧)
- 初始化阶段:由ReactDOM.render()触发---初次渲染
- 1.constructor() // 构造器
- 2.componentWillMount() // 即将挂载
- 3.render() // 渲染
- 4.componentDidMount() =====> 常用 // 挂载之后
- 一般在这个钩子中做一些初始化的事,例如:开启定时器、发送网络请求、订阅消息
- 更新阶段:由组件内部this.setSate()或父组件重新render触发
- 1.shouldComponentUpdate() // 控制组件更新的“阀门”
- 2.componentWillUpdate() // 组件将要更新
- 3.render() =====> 必须使用的一个 // 渲染
- 4.componentDidUpdate() // 组件更新完毕
- 卸载组件:由ReactDOM.unmountComponentAtNode()触发
- 1.componentWillUnmount() =====> 常用 // 组件将要卸载
- 一般在这个钩子中做一些收尾的事,例如:关闭定时器、取消订阅消息

/*********** 组件初始化创建生命周期的执行 到setState修改状态值 及 强制更新的生命周期 看上图流程************/
class Count extends React.Component {
// 构造器
constructor(props) {
console.log('Count---constructor');
super(props)
this.state = {count: 0}
}
// 组件将要挂载
componentWillMount() {
console.log('Count---componentWillMount');
}
// 组件挂载完毕
componentDidMount() {
console.log('Count---componentDidMount');
}
// 组件更新阀门
shouldComponentUpdate(nextProps, nextState, nextContext) {
console.log('Count---shouldComponentUpdate');
return true;
}
// 组件将要更新
componentWillUpdate() {
console.log('Count---componentWillUpdate');
}
// 组件更新完毕
componentDidUpdate() {
console.log('Count---componentDidUpdate');
}
// 组件将要卸载
componentWillUnmount() {
console.log('Count---componentWillUnmount');
}
// 加1按钮的回调
add = () => {
const {count} = this.state
this.setState({count: count + 1})
}
// 强制更新按钮的回调
force = () => {
this.forceUpdate()
}
render() {
console.log('Count---render');
const {count} = this.state
return (
<div>
<h2>当前求和为:{count}</h2>
<button onClick={this.add}>点我+1</button>
<button onClick={this.force}>不更改任何状态中的数据,强制更新一下</button>
</div>
)
}
}
ReactDOM.render(<Count count={100}/>, document.getElementById('test'))/*********** 父组件render触发子组件更新 ************/
class A extends React.Component {
state = {carName: '奔驰'}
changeCar = () => {
this.setState({carName: '奥拓'})
}
render() {
return (
<div>
<div>我是A组件</div>
<button onClick={this.changeCar}>换车</button>
<B carName={this.state.carName}/>
</div>
)
}
}
class B extends React.Component {
// 组件将要接收新的props(初始化第一次传递的props不会被调用)
componentWillReceiveProps(props) {
console.log('B---componentWillReceiveProps', props);
}
// 组件是否应该更新
shouldComponentUpdate() {
console.log('B---shouldComponentUpdate');
return true
}
// 组件将要更新
componentWillUpdate() {
console.log('B---componentWillUpdate');
}
// 组件更新完毕
componentDidUpdate() {
console.log('B---componentDidUpdate');
}
render() {
return (
<div>我是B组件,接收到的车是:{this.props.carName}</div>
)
}
}
ReactDOM.render(<A/>, document.getElementById('test'))- 3.生命周期(新)

- 4.生命周期的三个阶段(新)
- 初始化阶段:由ReactDOM.render()触发---初次渲染
- 1.constructor // 构造器
- 2.getDerivedStateFromProps //
- 3.render //
- 4.componentDidMount
- 更新阶段:由组件内部this.setSate()或父组件重新render触发
- 1.getDerivedStateFromProps
- 2.shouldComponentUpdate
- 3.render
- 4.getSnapshotBeforeUpdate
- 5.componentDidUpdate
- 卸载组件:由ReactDOM.unmountComponentAtNode()触发
- 1.componentWillUnmount
// 创建组件
class Count extends React.Component {
/**
* 1.初始化阶段:由ReactDOM.render()触发---初次渲染
* 1.constructor
* 2.getDerivedStateFromProps (一般不用)
* 3.render
* 4.componentDidMount ======> 常用
* 一般做初始化操作,例如:开启定时器、发送网络请求、订阅消息
* 2.更新阶段:由组件内部this.setSate()或父组件重新render触发
* 1.getDerivedStateFromProps
* 2.shouldComponentUpdate
* 3.render
* 4.getSnapshotBeforeUpdate (一般不用)
* 5.componentDidUpdate
* 3.卸载组件:由ReactDOM.unmountComponentAtNode()触发
* 1.componentWillUnmount =====> 常用
* 一般做收尾工作,例如:关闭定时器、取消订阅消息
* */
// 构造器
constructor(props) {
console.log('Count---constructor');
super(props);
// 初始化状态
this.state = {count: 0}
}
// 加1按钮的回调
add = () => {
// 获取原装态
const {count} = this.state
// 更新状态
this.setState({count: count + 1})
}
// 使用 static 注册事件 从props中衍生state
// getDerivedStateFromProps 会在调用 render 方法之前调用,并且在初始挂载及后续更新时都会被调用。它
// 应该返回一个对象来更新 state,如果返回 null 则不更新任何内容。
// 如果返回是 porps
// 那么 state 将会被覆盖 触发setState方法 不会触发render方法
static getDerivedStateFromProps(props, state) {
console.log('Count---getDerivedStateFromProps', props, state);
return null
}
//
componentDidMount() {
console.log('Count---componentDidMount');
}
shouldComponentUpdate() {
console.log('Count---shouldComponentUpdate');
return true
}
getSnapshotBeforeUpdate() {
console.log('Count---getSnapshotBeforeUpdate');
return 'hahha'
}
componentDidUpdate(preProps, preState, snapshotValue) {
console.log('Count---componentDidUpdate', preProps, preState, snapshotValue);
}
componentWillUnmount() {
console.log('Count---componentWillUnmount');
}
render() {
console.log('Count---render');
return (<div>
<h2>当前求和为{this.state.count} </h2>
<button onClick={this.add}>加</button>
<button onClick={this.death}>卸载组件</button>
<button onClick={this.force}>不更改任何状态中的数据,强制更新一下</button>
</div>)
}
}
// 渲染组件到页面
ReactDOM.render(<Count/>, document.getElementById('test'))/*********** getSnapshotBeforeUpdate演示 **************/
class NewList extends React.Component {
state = {newArr: []}
componentDidMount() {
setInterval(() => {
const {newArr} = this.state
const news = "新闻" + (newArr.length + 1)
this.setState({newArr: [news, ...newArr]})
}, 1000)
}
// 获取组件更新前的快照
getSnapshotBeforeUpdate(oldProps, oldState) { // oldProps, oldState 表示更新前的props和state
console.log('Count---getSnapshotBeforeUpdate');
return this.refs.list.scrollHeight;
}
// 更新完成后的操作
// previousProps 表示更新前的props
// previousState 表示更新前的state
// snapshot 表示 getSnapshotBeforeUpdate 返回的快照值
componentDidUpdate(previousProps, previousState, snapshot) {
console.log('Count---componentDidUpdate', previousProps, previousState, snapshot);
// 获取现在的滚动高度 - 快照 就是 当前的滚动高度 - 更新前的快照
this.refs.list.scrollTop += this.refs.list.scrollHeight - snapshot;
}
render() {
return (<div className="list" ref="list">
{
this.state.newArr.map((item, index) => {
return <div className="news" key={index}>{item}</div>
})
}
</div>)
}
}
// 渲染组件到页面
ReactDOM.render(<NewList/>, document.getElementById('test'))4.重要的钩子
1.render 初始化渲染或更新渲染调用
2.componentDidMount:开启监听,发送ajax请求
3.componentWillUnmount:做一些收尾工作,如:清除定时器
5.即将废弃的钩子
1.componentWillMount:组件挂载前调用
2.componentWillReceiveProps:props发生变化时调用
3.componentWillUpdate:更新渲染调用
*现在使用会出现警告,下个大版本需要加上UNSAFE_前缀才能使用,以后可能会被彻底废弃,不建议使用
17.Diffing 算法
1.验证Diffing算法
// 只有span 里面的内容发生了改变 其他的节点都复用了 没有改变
class Time extends React.Component {
state = {date: new Date()}
componentDidMount() {
this.timer = setInterval(() => {
this.setState({
date: new Date()
})
}, 1000)
}
componentWillUnmount() {
clearInterval(this.timer)
}
render() {
return (
<div>
<h1>Hello,World!</h1>
{/*输入内容不变*/}
<input type="text"/>
<span>
{/*输入内容在变*/}
现在是:{this.state.date.toTimeString()}
{/*输入内容不变*/}
<input type="text"/>
</span>
</div>
)
}
}
//渲染组件到页面
ReactDOM.render(<Time/>, document.getElementById('test'))2.key的作用
/**
* 经典面试题
* 1.react/vue中的key有什么作用?(key的内部原理是什么)
* 2.为什么遍历列表时,key最好不要用index?
*
* 1.虚拟DOM中key的作用:
* 1.简单的说:key是虚拟DOM对象的标识,在更新显示时key起着极其重要的作用。
* 2.详细的说:当状态中的数据发生变化时,react会根据【新数据】生成【新的虚拟DOM】,
* 随后React进行【新虚拟DOM】与【旧虚拟DOM】的diff比较,比较规则如下:
* a.旧虚拟DOM中找到了与新虚拟DOM相同的key:
* (1).若虚拟DOM中内容没变,直接使用之前的真实DOM!
* (2).若虚拟DOM中内容变了,则生成新的真实DOM,随后替换掉页面中之前的真实DOM。
* b.旧虚拟DOM中未找到与新虚拟DOM相同的key
* 根据数据创建新的真实DOM,随后渲染到到页面。
* 2.用index作为key可能会引发的问题:
* 1.若对数据进行:逆序添加、逆序删除等破坏顺序操作:
* 会产生没有必要的真实DOM更新 ==> 界面效果没问题,但效率低。
* 2.如果结构中还包含输入类的DOM:
* 会产生错误DOM更新 ==> 界面有问题。
* 3.开发中如何选择key?:
* 1.最好使用每条数据的唯一标识作为key,比如id、手机号、身份证号、学号等唯一值。
* 2.如果确定只是简单的展示数据,用index也是可以的。
*/
/**--------------------------------------------------**/
/**
* 慢动作回放 ------- 使用index作为key
*
* 1.初始数据:
* const data = [
* {id:'001',name:'小张',age:18},
* {id:'002',name:'小李',age:19}
* ]
* 2.初始的虚拟DOM:
* <div id="test">
* <div>小张---18---<button>删除</button></div>
* <div>小李---19---<button>删除</button></div>
* </div>
* 3.更新数据:
* const data = [
* {id:'001',name:'小张',age:18}
* {id:'002',name:'小李',age:19}
* {id:'003',name:'小王',age:20}
* ]
* 4.更新后的虚拟DOM:
* <div id="test">
* <div>小张---18---<button>删除</button></div>
* <div>小李---19---<button>删除</button></div>
* <div>小王---20---<button>删除</button></div>
* </div>
* 5.对比更新前后的虚拟DOM:
* (1).初始数据时,<div>的key为001、002,
* 更新后的数据时,<div>的key为001、003,
* 此时,我们可以发现key为002的<div>被新虚拟DOM覆盖了。
* (2).初始数据时,<div>的key为001、002,
* 更新后的数据时,<div>的key为001、002,
* 此时,我们可以发现key为003的<div>被新虚拟DOM覆盖了。
* (3).原因:
* (1).初始数据时,<div>的key为001、002,
* 更新后的数据时,<div>的key为001、003,
* 此时,我们发现key为002的<div>的元素被新虚拟DOM覆盖了。
* 慢动作回放 ------- 使用id作为key
* 1.初始的虚拟DOM:
* <div id="test">
* <div key="001">小张---18---<button>删除</button></div>
* <div key="002">小李---19---<button>删除</button></div>
* <div key="003">小王---20---<button>删除</button></div>
* </div>
* 2.更新后的虚拟DOM:
* <div id="test">
* <div key="001">小张---18---<button>删除</button></div>
* <div key="003">小王---20---<button>删除</button></div>
* <div key="004">小赵---21---<button>删除</button></div>
* </div>
* 3.初始的虚拟DOM的key为001、002、003,
* 更新后的虚拟DOM的key为001、003、004,
* 此时,我们发现key为002的<div>的元素被新虚拟DOM覆盖了。
* 4.原因:
* (1).初始的虚拟DOM的key为001、002、003,
* 更新后的虚拟DOM的key为001、003、004,
* 此时,我们发现key为002的<div>的元素被新虚拟DOM覆盖了。
*/
class Person extends React.Component {
state = {
persons: [
{id: '001', name: '小张', age: 18},
{id: '002', name: '小李', age: 19},
{id: '003', name: '小王', age: 20}
]
}
//删除操作
deletePerson = (index) => {
//获取原数组
const {persons} = this.state
//删除
persons.splice(index, 1)
//更新状态
this.setState({persons})
}
// 慢动作回放
addPerson = () => {
const {persons} = this.state
const person = {id: '004', name: '小刘', age: 20}
persons.unshift(person)
this.setState({persons})
}
render() {
return (
<div>
<h2>人员列表</h2>
<button onClick={this.addPerson}>添加小刘</button>
<ul>
{
this.state.persons.map((personObj, index) => {
return (
<li key={index}>
{personObj.name}---{personObj.age}
<input type="text"/>
<button onClick={() => {
this.deletePerson(index)
}}>删除
</button>
</li>
)
})
}
</ul>
</div>
)
}
}
ReactDOM.render(<PersonList/>, document.getElementById('test'))18.React应用(基于React脚手架)
1.使用 create-react-app 创建项目
第一种方法:
全局安装React脚手架
npm install -g create-react-app
创建项目
create-react-app my-app
进入项目文件夹
cd my-app
启动项目
npm start第二种方法:
使用 npx 安装
npx create-react-app my-app
进入项目文件夹
cd my-app
启动项目
npm start2.React 脚手架项目解构
node_modules:存放项目依赖的包
public ------ 静态资源文件:
favicon.ico:页签图标
index.html:主页面
logo192.png:logo图
logo512.png:logo图
manifest.json:应用加壳的配置文件
robots.txt:爬虫协议文件
src ------ 源码文件:
App.css:App组件的样式
App.js:App组件
App.test.js:用于给App做测试
index.css:为根组件配置样式
index.js:入口文件
logo.svg:logo图
reportWebVitals.js:页面性能分析文件(需要 web-vitals库的支持)
setupTests.js:jest测试的配置文件(需要 jest-dom库的支持)
.gitignore:git版本管制忽略的配置
package.json:应用包配置文件
package-lock.json:包版本控制文件
README.md:应用描述说明的readme文件
<!DOCTYPE html>
<html lang="en">
<head>
<meta charset="utf-8"/>
<!-- %PUBLIC_URL% 代表public文件夹的路径 -->
<link rel="icon" href="%PUBLIC_URL%/favicon.ico"/>
<!-- 开启理想视口,用于做移动端网页的适配-->
<meta name="viewport" content="width=device-width, initial-scale=1"/>
<!-- 用于配置浏览器页签 + 地址栏的颜色(仅支持安卓手机浏览器)-->
<meta name="theme-color" content="#000000"/>
<meta
name="description"
content="Web site created using create-react-app"
/>
<!-- 用于指定网页添加到手机主屏幕后的图标(适用于ios)-->
<link rel="apple-touch-icon" href="%PUBLIC_URL%/logo192.png"/>
<!-- 应用加壳时的配置文件 (H5app)-->
<link rel="manifest" href="%PUBLIC_URL%/manifest.json"/>
<title>React App</title>
</head>
<body>
<!--若浏览器不支持js则展示标签中的内容-->
<noscript>You need to enable JavaScript to run this app.</noscript>
<!-- 项目容器 根节点-->
<div id="root"></div>
</body>
</html>3.创建组件
webstorm快捷方式
- 创建类组件: rcc
- 创建函数组件: rcf
vscode快捷方式 ----- 需要安装插件(ES7 React/Redux/GraphQL/React-Native snippets)
- 创建类组件: rcc
- 创建函数组件: rfc
4.功能界面的组件化编码流程
- 1.拆分组件:拆分界面抽取组件
- 2.实现静态组件:使用组件实现静态页面
- 3.实现动态组件:
- 1.动态显示初始化数据
- 1.数据类型
- 2.数据名称
- 3.保存在哪个组件
- 2.交互(从绑定事件监听开始)
- 1.动态显示初始化数据
5.组件拆分及使用
- 1.拆分组件、实现静态组件,注意:className不能写成class ,style=不能写成style={}
- 2.动态初始化列表,将数据放在哪个组件的state中?
- 1.某个组件使用:放在自身的state中
- 2.某些组件使用:放在他们共同的父组件state中(官方称:状态提升)
- 3.关于父子之间通信:
- 1.【父组件】给【子组件】传递数据:通过props传递
- 2.【子组件】给【父组件】传递数据:通过props传递,要求父提前给子传递一个函数
- 4.注意defaultChecked 和 checked的区别,类似的还有:defaultValue 和 value
- 5.状态在哪里,操作状态的代码就应该写在哪里
19.React 脚手架配置代理
1.方法一:
- 在package.json中配置代理
- 优点:配置简单,前端请求资源时可以不加任何前缀。
- 缺点:不能配置多个代理
- 工作方式:上述方式配置代理,当请求了3000不存在的资源时,那么该请求会转发给5000服务器 (优先匹配前端资源)
{
"name": "react_staging",
"version": "0.1.0",
"private": true,
"dependencies": {
"@testing-library/jest-dom": "^5.17.0",
"@testing-library/react": "^13.4.0",
"@testing-library/user-event": "^13.5.0",
"axios": "^1.7.2",
"nanoid": "^5.0.7",
"prop-types": "^15.8.1",
"react": "^18.3.1",
"react-dom": "^18.3.1",
"react-scripts": "5.0.1",
"web-vitals": "^2.1.4"
},
"scripts": {
"start": "react-scripts start",
"build": "react-scripts build",
"test": "react-scripts test",
"eject": "react-scripts eject"
},
"eslintConfig": {
"extends": [
"react-app",
"react-app/jest"
]
},
"browserslist": {
"production": [
">0.2%",
"not dead",
"not op_mini all"
],
"development": [
"last 1 chrome version",
"last 1 firefox version",
"last 1 safari version"
]
},
"proxy": "http://localhost:4000"
// 配置代理 (要求只能是字符串 且只能配置一个代理 局限性很大一般不在这里配置)
}2.方法二:
- 在src文件夹下创建setupProxy.js (src/setupProxy.js)并配置代理。 (先下载 http-proxy-middleware 插件 不然页面打不开)(推荐)
- 有点:可以配置多个代理,可以灵活的控制请求是否走代理
- 缺点:配置繁琐,前端请求资源时,必须加前缀 (/api/xxx)
npm install --save-dev http-proxy-middleware// 老版本写法
// const proxy = require('http-proxy-middleware');
/*module.exports = function(app) {
app.use(
createProxyMiddleware('/api',{
target: 'http://localhost:4000', // 设置你想要请求的接口的地址
changeOrigin: true,
pathRewrite: {
'^/api': ''
}
}),
createProxyMiddleware('/api1',{
target: 'http://localhost:4001', // 设置你想要请求的接口的地址
changeOrigin: true,
pathRewrite: {
'^/api1': ''
}
})
)
};*/
// 新版本写法
const {createProxyMiddleware} = require('http-proxy-middleware');
module.exports = function (app) {
app.use(
// 这里的 /api 是你的应用在代理到目标服务器之前的前缀
// 例如,如果你的应用是 /api/users,那么这里的 /api 就是你的应用的前缀
// 遇见 /api 开头的请求,就会触发该代理配置
'/api',
createProxyMiddleware({
// 请求转发给谁
target: 'http://localhost:5000',
// 控制服务器收到请求头中Host字段的值 (默认 false ,一般我们给他改成true)
// true 时 Host字段的值会被修改为目标服务器的主机名 (例如:localhost:5000)
// false 时 Host字段的值不会被修改 (例如:localhost:3000)
changeOrigin: true,
//重写请求路径(去除请求前缀,保证交给后台服务器的是正常请求地址)
pathRewrite: {'^/api': ''}
})
)
app.use(
'/api1',
createProxyMiddleware({
target: 'http://localhost:5001',
changeOrigin: true,
pathRewrite: {'^/api1': ''}
})
)
};- 3.使用axios发送请求
import React, {Component} from 'react';
import axios from "axios";
class Index extends Component {
sendMessage = () => {
// 先去3000 服务器下寻找接口 如果没有再通过代理转发4000端口请求
axios.get("http://localhost:3000/api/user").then(res => {
console.log(res);
})
.catch(err => {
console.log(err);
})
.finally(() => {
console.log("请求完成");
})
}
render() {
return (
<div>
<button onClick={this.sendMessage}>发送请求</button>
</div>
);
}
}
export default Index;20、消息订阅与发布机制
- 1.工具库 PubSubJS (适用于任意组件通信)
- 2.安装
npm install pubsub-js --save- 3.使用
// A组件 先订阅消息
import PubSub from 'pubsub-js'
let subId = PubSub.subscribe('delete', function (msg, data) { // 订阅消息
console.log(msg, data)
})
PubSub.unsubscribe(subId) // 取消订阅 要在组件销毁前取消订阅(componentWillUnmount)// B组件 再发布消息
import PubSub from 'pubsub-js'
PubSub.publish('delete', data) // 发布消息21、fetch 发送网络请求 (关注分离的设计思想)
- 注意:除了 ajax (XMLHttpRequest(封装的请求 jquery、axios、zepto))之外,还可以使用浏览器(window)自带函数fetch发送网络请求。
- fetch:原生函数,不再使用 XMLHttpRequest 对象发送请求。
- fetch:兼容性不高(老版本浏览器不支持),使用率的较低,了解即可。
// 发送网络请求 --- 使用fetch发送
fetch('http://localhost:3000/api/user').then(res => {
return res.json()
}).then(res => {
console.log(res);
}).catch(err => {
console.log(err);
})
// 使用 async await 优化请求
const getData = async () => {
try {
const res = await fetch('http://localhost:3000/api/user')
const data = await res.json()
console.log(data);
} catch (e) {
console.log(e);
}
}22、React 路由
1、对SPA(单页面应用)的理解,以及SPA的优缺点
- 单页面应用(single page web application,SPA)
- 单页面应用:整个应用只有一个完整的页面。
- 点击页面中的链接不会刷新页面,只会做页面的局部更新。
- 数据需要通过 ajax 请求获取,并在前端异步展现。
2. 路由的理解
- 1. 什么是路由
- 1.一个路由就是一个映射关系(key:value)
- 2.key为路径,value可能是function或component
- 2. 路由分类
- 1.后端路由
- 1.理解:value 是 function,用来处理客户端提交的请求。
- 2.注册路由:router.get(path,function(req,res))
- 3.工作过程:当node接收到一个请求时,根据请求路径找到匹配的路由,调用路由中的函数来处理请求,返回响应数据。
- 2.前端路由
- 1.浏览器端路由,value是component,用于展示页面内容。
- 2.注册路由:<Route path="/test" component={Test} />
- 3.工作过程:当浏览器的路径变成/test时,当前路由组件就会变为Test组件。
3. React-Router-dom
1. 理解
1.一个基于React的前端路由库
2.包含:多个路由组件、路由链接组件
2. 相关API
1. 内置组件
- <BrowserRouter>
- <HashRouter>
- <Route>
- <Redirect>
- <Link>
- <NavLink>
- <Switch>
2. 其他
- withRouter 对象
- match 对象
- history 对象
3.安装:
npm i react-router-dom- 4.基本使用:
- 1. 明确好界面中的导航区、展示区
- 2. 导航区的a标签改为Link标签
- <Link to="/xxxx">Demo</Link>
- 3. 展示区写Route标签进行路径的匹配
- <Route path="/xxxx" component={Demo} />
- 4. <App/> 的最外层包裹一个 <BrowserRouter /> 或 <HashRouter />
import {BrowserRouter as Router, Route, NavLink} from 'react-router-dom'
export default function App() {
return (
<div>
{/* react-router 6.0版本不再支持activeClassName写法 ,需要使用className动态样式写法 */}
<NavLink activeClassName={'自定义高亮颜色类'} to="/">首页</NavLink>
<NavLink activeClassName={'自定义高亮颜色类'} to="/list">列表页</NavLink>
<Route path="/" component={Home}/>
<Route path="/list" component={List}/>
</div>
)
}import {BrowserRouter as Router, Route, NavLink} from 'react-router-dom'
export default function App() {
const getActiveClass = ({isActive}) => {
return isActive ? '自定义高亮颜色类' : ''
}
return (
<div>
{/* className动态样式写法 */}
<NavLink className={getActiveClass} to="/">首页</NavLink>
<NavLink className={getActiveClass} to="/list">列表页</NavLink>
<Route path="/" component={Home}/>
<Route path="/list" component={List}/>
</div>
)
}import React from 'react';
import ReactDOM from 'react-dom/client';
import {BrowserRouter as Router, Route, Link} from 'react-router-dom'
import './index.css';
import App from './App';
import reportWebVitals from './reportWebVitals';
const root = ReactDOM.createRoot(document.getElementById('root'));
root.render(
<BrowserRouter>
<App/>
</BrowserRouter>
);5. 路由组件和一般组件
1. 写法不同:
一般组件:<Demo/>
路由组件:<Route path="/demo" component={Demo} />
2. 存放位置不同:
一般组件:components
路由组件:pages
3. 接收到的props不同:
一般组件:写组件标签时传递了什么,就能收到什么
路由组件:接收到三个固定的属性
- history
- go: ƒ go(n)
- goBack: ƒ goBack()
- goForward: ƒ goForward()
- push: ƒ push(path, state)
- replace: ƒ replace(path, state)
- location
- pathname: "/about"
- search: ""
- state: undefined
- match
- params: {}
- path: "/about"
- url: "/about"
6. NavLink 与封装 NavLink
1.NavLink可以实现路由链接的高亮,通过activeClassName指定样式名(react-router 6.0版本以后不再支持这种写法)
2.标签体内容是一个特殊的标签属性
3.通过this.props.children可以获取标签体内容
// 封装NavLink
import {NavLink} from "react-router-dom"
class MyNavLink extends Component {
getActiveClass = ({isActive}) => {
return isActive ? 'navLink activeNavLink' : 'navLink'
}
render() {
return (
<NavLink className={this.getActiveClass} {...this.props} />
);
}
}
export default MyNavLink;- 7. Switch的使用
- 1.通常情况下,path和component是一一对应的关系
- 2.Switch可以提高路由匹配效率(单一匹配)(当路由path匹配到时,Switch会停止匹配)
// Switch react-router 6.0版本不在支持
import React, {Component} from 'react';
import Nav from "./Nav"
import {Route, Switch} from "react-router-dom"
class Layout extends Component {
render() {
return (
<div>
<Nav/>
<Switch>
<Route path="/home" element={<h1>Home</h1>}/>
{/*用 Switch 组件包裹只渲染 第一个匹配到的about组件 ,如果不包裹 全部匹配一边 影响效率*/}
<Route path="/about" element={<h1>About</h1>}/>
<Route path="/about" element={<h1>About1</h1>}/>
</Switch>
</div>
);
}
}
export default Layout;// react-router 6.0版本使用Routes 取代 Switch
import React, {Component} from 'react';
import Nav from "./Nav"
import {Routes, Route, Switch} from "react-router-dom"
class Layout extends Component {
render() {
return (
<div>
<Nav/>
<Routes>
<Route path="/home" element={<h1>Home</h1>}/>
<Route path="/about" element={<h1>About</h1>}/>
<Route path="/about" element={<h1>About1</h1>}/>
</Routes>
</div>
);
}
}
export default Layout;- 8.解决多级路径刷新页面样式丢失问题
- 1.public/index.html 中 引入样式时不写 ./ 写 / 即可解决(常用)
- <link href="/css/index.css"/>
- 2.public/index.html 中 引入样式时不写 ./ 写 %PUBLIC_URL% 即可解决(常用 只适用于React脚手架搭建的项目)
- <link href="%PUBLIC_URL%/css/index.css"/>
- 3.使用HashRouter 路由模式 即可解决(浏览器默认hash路由 # 后面的路径忽略,不作为请求路径)
- 1.public/index.html 中 引入样式时不写 ./ 写 / 即可解决(常用)
<HashRouter>
<Routes>
<Route path="/home" element={<h1>Home</h1>}
<Route path="/about" element={<h1>About</h1>}
</Routes>
</HashRouter>9.路由的严格匹配与模糊匹配
- 1.默认使用模糊匹配(【输入的路径】必须包含要【匹配的路径】,且顺序要一致)
- <MyNavLink to="/home/a/b">home</MyNavLink>
- <Route path="/home" component={About} />
- 2.开启严格匹配(开启严格匹配后,使用路由路径必须一模一样,否则匹配不到):
- <MyNavLink to="/home" end>home</MyNavLink>
- <Route exact path="/home" component={About} />
- 3.严格匹配不要随便开启,需要再开,有些时候开启会导致无法继续匹配二级路由
10.Redirect 的使用
- 1.一般写在所有路由注册的最下方,当所有路由都无法匹配时,跳转到Redirect指定的路由
- 2.具体编码:
<Switch>
<Route path="/about" component={About} />
<Route path="/home" component={Home} />
<Redirect to="/about" />
</Switch>11.嵌套路由
- 1.注册子路由时要写上父路由的path值
- 一级路由<Route path="/about" component={About} />
- 二级路由<Route path="/about/team" component={Team} />
- 2.路由的匹配是按照注册路由的顺序进行的 ,开启严格匹配,点击二级路由将无法将无法匹配上级路由,导致匹配失败不展示
- 一级路由<Route path="/about" component={About} />
- 二级路由<Route path="/about/team" component={Team} />
- 3.路由的严格匹配与模糊匹配
- 一级导航<MyNavLink to="/about">about</MyNavLink>
- 一级路由<Route path="/about" component={About} />
- 二级导航<MyNavLink to="/about/team">team</MyNavLink>
- 二级路由<Route path="/about/team" component={Team} />
12.向路由组件传递参数
1.params参数
路由链接(携带参数):<MyNavLink to="/home/message/detail/001">message detail</MyNavLink>
注册路由(声明接收):<Route path="/home/message/detail/:id" component={Detail} />
接收参数 :Detail组件中通过const{id} = this.props.match.params获取
2.search参数
路由链接(携带参数):<MyNavLink to="/home/message/detail?id=002">message detail</MyNavLink>
注册路由(无需声明,正常注册即可):<Route path="/home/message/detail" component={Detail} />
接收参数 :Detail组件中通过const{search} = this.props.location获取
备注:获取到的search是urlencoded编码字符串,需要借助querystring解析
import qs from 'querystring'
const {search} = this.props.location
const {id} = qs.parse(search.slice(1))- ***3.state参数***
路由链接(携带参数): <MyNavLink to={{path:'/home/message/detail',state:{id:'001'}}}>message detail</MyNavLink>
注册路由(无需声明,正常注册即可):<Route path="/home/message/detail" component={Detail} />
接收参数 :Detail组件中通过 const{ id } = this.props.location.state获取
备注:刷新也可以保留住参数13.push与replace
- push:压栈模式,触发路由组件的重新渲染
- replace:替换模式,不会触发路由组件的重新渲染
14.编程式路由导航
- 借助this.props.history对象上的API对操作(只有路由组件才能使用,非路由组件借助withRouter方法)
- 具体方法:
- this.props.history.push() // 跳转到指定页面,并想历史记录中添加一个记录
- this.props.history.replace() // 跳转到指定页面,替换掉当前history记录
- this.props.history.goBack() // 回退到上一个页面
- this.props.history.goForward() // 前进到下一个页面
- this.props.history.go() // 参数为数字,表示前进或后退多少步,参数为负数表示后退多少步
// 编程式导航 + params
<button onClick={() => this.props.history.push('/home/message/detail/002')}>push</button>
<button onClick={() => this.props.history.replace('/home/message/detail/002')}>replace</button>
// 编程式导航 + search
<button onClick={() => this.props.history.push('/home/message/detail?id=003')}>push</button>
<button onClick={() => this.props.history.replace('/home/message/detail?id=003')}>replace</button>
// 编程式导航 + state
<button onClick={() => this.props.history.push('/home/message/detail', {id: '004'})}>push</button>
<button onClick={() => this.props.history.replace('/home/message/detail', {id: '004'})}>replace</button>
// 编程式导航 前进
<button onClick={() => this.props.history.go(1)}>前进</button>
<button onClick={() => this.props.history.goForward()}>前进</button>
// 编程式导航 后退
<button onClick={() => this.props.history.go(-1)}>后退</button>
<button onClick={() => this.props.history.goBack()}>后退</button>- 15.withRouter 的使用
- withRouter 是一个 HOC,它可以让一般组件具有路由组件所具有的 props,如 history、location 和 match
- withRouter 的作用就是包装一般组件,将路由组件所具有的三个属性(history、location 和 match)传入一般组件中
- withRouter 的返回值是一个新组件
import {withRouter} from 'react-router-dom'
class Header extends Component {
render() {
return (
<div>
<h1>我是头部</h1>
<a href="https://www.baidu.com">百度</a>
</div>
)
}
}
export default withRouter(Header)- 16.BrowserRouter 与 HashRouter 的区别
- 1.底层原理不一样
- BrowserRouter 使用的是 H5 提供的 history API,不兼容 IE9 及以下版本。
- HashRouter 使用的是 URL 中的 哈希值。
- 2.url 表现形式不一样
- BrowserRouter 的路径中没有 #,例如:localhost:3000/demo/test
- HashRouter 的路径包含 #,例如:localhost:3000/#/demo/test
- 3.刷新后对路由 state 参数的影响
- BrowserRouter 没有任何影响,因为 state 保存在 history 对象中。
- HashRouter 刷新后会导致路由 state 参数的丢失!!!
- 4.备注
- HashRouter 可以用于解决一些路径错误相关的问题。
23、antd的按需引入 + 自定义主题
- 1.安装依赖
npm i react-app-rewired customize-cra babel-plugin-import less less-loader -D- 2.修改 package.json
{
//...
"scripts": {
"start": "react-app-rewired start",
"build": "react-app-rewired build",
"test": "react-app-rewired test",
"eject": "react-scripts eject"
},
//...
}- 3.根目录下创建 config-overrides.js
// 配置具体的修改规则
const {override, fixBabelImports, addLessLoader} = require('customize-cra');
module.exports = override(
// 按需加载样式
fixBabelImports('import', {
libraryName: 'antd',
libraryDirectory: 'es',
style: true,
}),
// 也可以自定义主题
addLessLoader({
lessOptions: {
javascriptEnabled: true,
modifyVars: {'@primary-color': '#1DA57A'},
}
}),
);- 4.备注:不用在组件里亲自引入样式了,即:import 'antd/dist/antd.css' 应该删掉
24、Redux
1.学习文档
1.Redux是什么
- 1.redux 是一个专门用于做状态管理的JS库(不是react插件库)
- 2.它可以用在react, angular, vue等项目中,但基本与react配合使用
- 3.作用:集中式管理react应用中多个组件共享的状态
2.什么情况下需要使用Redux
- 1.某个组件的状态,需要让其他组件可以随时拿到(共享)
- 2.一个组件需要改变全局状态(唯一改变状态的方式)
- 3.一个组件需要改变另一个组件的状态
- 4.总体原则:能不用就不用,如果不用比较吃力才考虑使用
3.Redux工作流程

4.Redux的三大核心概念
1.Action:
1.动作对象
2.包含2个属性
- 1.type:标识属性,值为字符串,唯一,必要属性
- 2.data:数据属性,值类型任意,可选属性
3.例子:{type:'ADD_STUDENT',data:{name:'tom',age:18}}
2.Reducer:
1.用于初始化状态、加工状态
2.加工时,根据旧的state和action,产生新的state的纯函数
3.Store:
1.将state,action,reducer联系在一起的对象
2.如何得到此对象?
- 1.import {createStore} from 'redux'
- 2.import reducer from './reducers'
- 3.const store = createStore(reducer)
3.此对象的功能?
- 1.getState():得到state
- 2.dispatch(action):分发action,触发reducer调用,产生新的state
- 3.subscribe(listener):注册监听,当产生了新的state时,自动调用
5.基本使用
- 1.安装:
redux 核心库
npm install --save redux
redux 开启异步任务库
npm install --save redux-thunk- 2.创建reducer:
/**
* 该文件是用于创建一个为Count组件服务的reducer,reducer的本质就是一个函数。
* reducer有两个作用:初始化状态,加工状态
* reducer被第一次调用时,是store自动触发的,
* 传递的 preState 是undefined
* 传递的 action 是 {type:'@@REDUX/INIT_a.2.0'}
* 该函数会接到两个参数,分别为:之前的状态(preState)和动作对象(action)
* 动作对象中包含type(动作的类型)和data(动作的数据)
* */
// 初始化状态
const initState = 0;
export default function countReducer(preState = initState, action) {
// 从action对象中获取type和data
const {type, data} = action;
// 判断type的值,如果是加,则返回数字+1
switch (type) {
case 'increment':
console.log('increment', preState)
return preState * 1 + data * 1;
case 'subtract':
return preState - data;
default:
return preState;
}
}- 3.创建action.js
/**
* 该文件专门为Count组件生成action对象
* */
// 引入常量
import {INCREMENT, DECREMENT} from './constant'
// 同步action,就是指action的值为Object类型d的一般对象
export const createIncrementAction = data => ({type: INCREMENT, data})
export const createDecrementAction = data => ({type: DECREMENT, data})
// 异步action,就是指action的值为函数,异步action中一般都会调用同步action,
// 备注:异步action不是必须要用的,完全可以自己等待异步任务的结果,再去分发同步action。
export const createIncrementAsyncAction = (data, time) => {
return (dispatch) => {
// 异步操作
setTimeout(() => {
// 调用同步action
dispatch(createIncrementAction(data))
}, time)
}
}- 4.创建constant.js
/**
* 该模块是用于定义action的type常量,目的只有一个
* 方便管理,防止写错
* */
export const INCREMENT = 'increment'
export const DECREMENT = 'decrement'- 3.创建store:
/**
* 该文件专门用于暴露一个store对象,整个应用只有一个store对象
* */
// 引入createStore,专门用来创建redux中最为核心的store对象
import {createStore} from "redux"
// 旧版引入redux-thunk,用于支持异步action
// import thunk from "redux-thunk"
// 新版引入方式
import {thunk} from "redux-thunk"
// 引入为count组件服务的reducer
import countReducer from "./count_reducer"
// 记得要暴露store对象 (使用中间件applyMiddleware注入redux-thunk 用于redux支持返回值为函数的调用)
export default createStore(countReducer, applyMiddleware(thunk))- 4.在组件中使用store:
// 引入store
import store from './redux/store'
// 引入redux中提供的专门用于操作状态的action
import {createIncrementAction, createIncrementAsyncAction} from "./redux/count_action"
// 组件中使用store
class Count extends Component {
// 加1按钮的回调
increment = () => {
const {value} = this.selectNumber;
// 通知store 去修改数据
store.dispatch(createIncrementAction(value * 1));
}
// 减1按钮的回调
subtract = () => {
const {value} = this.selectNumber;
// 通知store 去修改数据
store.dispatch({type: 'subtract', data: value * 1});
}
incrementAsync = () => {
const {value} = this.selectNumber;
store.dispatch(createIncrementAsyncAction(value * 1, 500));
}
render() {
const {history, store} = this.props;
// 获取store中的数据
const {count} = store.getState();
return (
<div>
<h1>当前求和为:{count}</h1>
<button onClick={e => this.increment(e)}>+1</button>
<button onClick={e => this.subtract(e)}>-1</button>
<button onClick={this.incrementAsync}>异步+1</button>
</div>
)
}
}- 5.全局检测store状态改变,触发页面更新渲染:
// 在src/index.js
/**
* 在index.js中检测store状态的改变,一旦发生改变,重新渲染页面 <App />
* 备注:redux只负责管理状态,至于状态的改变驱动着页面的展示,要靠我们自己写
* */
import store from './redux/store'
ReactDOM.render(<App store={store}/>, document.getElementById('root'));
// 检测store状态的改变
store.subscribe(() => {
ReactDOM.render(<App store={store}/>, document.getElementById('root'));
})25、React-Redux

2.React-Redux的基本使用
1.明确两个概念:
1.UI组件:不能使用任何redux的api,只负责页面的呈现、交互等。
2.容器组件:负责和redux通信,将结果交给UI组件。
2.如何创建一个容器组件————靠react-redux的connect函数
connect(mapStateToProps,mapDispatchToProps)(UI组件)
- mapStateToProps:映射状态,返回值是一个对象
- mapDispatchToProps:映射操作状态的方法,返回值是一个对象
3.备注1:容器组件中的store是靠props传进去的,而不是在容器组件中直接引入
4.备注2:mapDispatchToProps也可以是一个对象- 1.安装:
npm install react-redux --save- **2.创建
- 容器组件:
js// 引入react-redux import {connect} from 'react-redux' // 引入action_creators import {addGUN,removeGUN} from '../redux/action_creators' // 引入UI组件 import CountUI from '../components/Count' // 映射状态回调 state => props const mapStateToProps = (state) => { // 返回映射状态 return {num:state} } // 映射操作状态的方法回调 dispatch => props const mapDispatchToProps = (dispatch) => { return { // 操作状态的方法 addGUN:() => dispatch(addGUN()), removeGUN:() => dispatch(removeGUN()) } } // connect函数调用,将容器组件和UI组件进行连接 export default connect(mapStateToProps,mapDispatchToProps)(CountUI) // mapDispatchToProps 简写对象形式 export default connect( mapStateToProps, { addGUN:addGUN, removeGUN:removeGUN } )(CountUI)- UI组件:
js// 组件中不能包含任何redux的api,只负责页面的呈现、交互等。 import React, { Component } from 'react' class Count extends Component { render() { return ( <div> <h1>{this.props.num}</h1> <button onClick={this.props.addGUN}>+</button> <button onClick={this.props.removeGUN}>-</button> </div> ) } }- 使用容器组件
jsx// 引入容器组件 import Count from './Count' import store from "./redux/store" // 渲染容器组件 class A extends Component { render() { return ( <div> {/* 容器组件使用store*/} <Count store={store}/> </div> ) } } export default A
3.react-redux 优化
- 1.容器组件和UI组件整合成一个文件
- 2.无需自己给容器传递store,给<App/>包裹一个<Provider store={store}>即可。jsx
import { Provider } from 'react-redux' ReactDOM.render( <Provider store={store}> <App /> </Provider>, document.getElementById('root')) - 3.使用了react-redux后也不用再自己检测redux中状态的改变了,容器组件可以自动完成这个工作。jsx
// 不用再写这样方式检测状态改变 更新视图 import store from './redux/store' store.subscribe(() => { ReactDOM.render( /* 此处需要用Provider包裹App组件,目的是让App所有的后代容器组件都能接收到store */ <Provider store={store}> <App /> </Provider>, document.getElementById('root')) }) - 4.mapDispatchToProps也可以简单的写成一个对象。
- 5.一个组件要和redux“打交道”要经过哪几步?
- 1.定义好UI组件——不暴露
- 2.引入connect生成一个容器组件,并暴露,写法如下:
connect(
state => ({key: value}), //映射状态
{key: xxxxxAction} //映射操作状态的方法
)(UI组件)- 3.在UI组件中通过this.props.xxxxxxx读取和操作状态
// 定义一个Count 容器组件和UI组件整合成一个文件 (一般这种文件放在containers文件夹中 container/Count)
import React, {Component} from 'react'
import {connect} from 'react-redux'
import {addGUN, removeGUN} from './redux/action'
// Count的UI组件
class Count extends Component {
render() {
return (
<div>
<h1>当前求和为:{this.props.sum}</h1>
<button onClick={this.props.addGUN}>+</button>
<button onClick={this.props.removeGUN}>-</button>
</div>
)
}
}
// 把Count组件和redux中的状态连接起来
// 1.connect()() 返回的是一个容器组件
// 2.容器组件包裹UI组件
export default connect(
state => ({sum: state}), //映射状态
{addGUN, removeGUN} //映射操作状态的方法
)(Count)4.react-redux数据共享
- 1.定义一个Person组件,和Count组件通过Redux共享数据
- 2.为Person组件编写:reducer、action,配置constant常量
// reducer
import {ADD_PERSON} from "../constant"
const initState = [
{
id: '001',
name: '张三',
age: 18
}
]
export default function PersonReducer(preState = initState, action) {
const {type, data} = action
switch (type) {
case ADD_PERSON:
return [data, ...preState]
default:
return preState;
}
}// action
import {ADD_PERSON} from "../constant"
export const createAddPersonAction = (person) => ({
type: ADD_PERSON,
data: person
})// constant
export const ADD_PERSON = 'add_person'- 3.重点:Person的reducer和Count的Reducer要使用combineReducers进行合并,合并后的总reducer才能被store使用
// store
/**
* 该文件专门用于暴露一个store对象,整个应用只有一个store对象
* */
// 引入createStore,专门用来创建redux中最为核心的store对象
import {legacy_createStore as createStore, applyMiddleware, combineReducers} from "redux"
// 引入redux-thunk,用于支持异步action
import {thunk} from "redux-thunk"
// 引入为count组件服务的reducer
import countReducer from "./reducers/count"
// 引入为person组件服务的reducer
import personReducer from "./reducers/person"
// 汇总所有的reducer变为一个总的reducer
const allReducer = combineReducers({
count: countReducer,
personList: personReducer
})
export default createStore(allReducer, applyMiddleware(thunk))- 4.交给store的是总reducer,最后注意在组件中取出状态的时候,记得“取到位”
import React, {Component} from 'react';
import {nanoid} from "nanoid"
import {connect} from "react-redux";
import {createAddPersonAction} from "../../redux/actions/person";
class Person extends Component {
getPerson = () => {
const name = this.nameNode.value
const age = this.ageNode.value
const person = {
name,
age,
id: nanoid()
}
this.props.addPerson(person)
this.nameNode.value = ''
this.ageNode.value = ''
console.log(person)
}
render() {
const {personList, count} = this.props
return (
<div>
<h1>人员列表{count}</h1>
<h1>我是Person组件</h1>
<input ref={c => this.nameNode = c} placeholder="请输入名字"/>
<input ref={c => this.ageNode = c} placeholder="请输入年龄"/>
<button onClick={this.getPerson}>添加</button>
<ul>
{
personList.map(person => {
return <li key={person.id}>{person.name}-----{person.age}</li>
})
}
</ul>
</div>
);
}
}
export default connect(
state => ({
// "personList"是组件中props的属性名 ,state.personList 对应reducers中personList的值(即:汇总reducers时对象内的属性名)
personList: state.personList,
// 在Person组件中共享count 数据
count: state.count
}),
{addPerson: createAddPersonAction}
)(Person)5.纯函数
1. 一类特别的函数:只要是同样的输入(实参),必定得到同样的输出(返回值)。
2. 必须遵守以下一些约束:
- 不得改写参数数据;
- 不能调用系统IO等外部接口(不会产生任何副作用,例如:网络请求,输入h和输出设备);
- 不能调用Date.now()或者Math.random()等不纯的方法,因为每次会得到不一样的结果。
3.react的redux函数必须是纯函数6.redux开发者工具的使用
- 1.浏览器安装插件 Redux DevTools
- 2.下载完成后,点击chrome右上角的插件图标,选择加载已解压的扩展程序,选择redux-devtools文件夹(解压后的文件)
- 3.项目中安装 redux-devtools-extension
npm install --save-dev redux-devtools-extension// store.js文件使用
import {composeWithDevTools} from 'redux-devtools-extension'
// 创建store
const store = createStore(allReducers, composeWithDevTools(applyMiddleware(thunk)))7.react-redux书写优化
- 1.所有变量名字要规范,尽量触发对象的简写形式
- 2.reducers文件夹中,编写index.js文件专门用于汇总并暴露所有的reducer
26、扩展
1.setState
- setState更新状态的2种写法
1. setState(stateChange, [callback])------对象式的setState
1.stateChange为状态改变对象(该对象可以体现出状态的更改)
2.callback是可选的回调函数,它在状态更新完毕、界面也更新后(render调用后)才被调用
2. setState(updater, [callback])------函数式的setState
1.updater为返回stateChange对象的函数。
2.updater可以接收到state和props。
3.callback是可选的回调函数,它在状态更新、界面也更新后(render调用后)才被调用。- 总结:
- 1.对象式的setState是函数式的setState的简写方式(语法糖)
- 2.使用原则:
- 1.如果新状态不依赖于原状态 ===> 使用对象方式
- 2.如果新状态依赖于原状态 ===> 使用函数方式
- 3.如果需要在setState()执行后获取最新的状态数据,要在第二个callback函数中读取
2.lazyLoad
- 路由组件的lazyLoad
// 1.通过React.lazy()函数配合import()函数动态加载路由组件 ===> 路由组件代码会被分开打包
const Login = lazy(() => import('@/pages/Login'))
// 2.通过<Suspense>指定在加载得到路由打包文件前显示一个自定义loading界面
<Suspense fallback={<h1>loading.....</h1>}>
<Switch>
<Route path="/xxx" component={Xxxx}/>
<Redirect to="/login"/>
</Switch>
</Suspense>3.hooks
- 1.React Hook/Hooks是什么?
(1). Hook是React 16.8.0版本增加的新特性/新语法
(2). 可以让你在函数组件中使用 state 以及其他的 React 特性- 2.三个常用的Hook
(1). State Hook: React.useState()
(2). Effect Hook: React.useEffect()
(3). Ref Hook: React.useRef()- 3.State Hook
(1). State Hook让函数组件也可以有state状态, 并进行状态数据的读写操作
(2). 语法: const [xxx, setXxx] = React.useState(initValue)
(3). useState()说明:
参数: 第一次初始化指定的值在内部作缓存
返回值: 包含2个元素的数组, 第一个为内部当前状态值, 第二个为更新状态值的函数
(4). setXxx()2种写法:
setXxx(newValue): 参数为非函数值, 直接指定新的状态值, 内部用其覆盖原来的状态值
setXxx(value => newValue): 参数为函数, 接收原本的状态值, 返回新的状态值, 内部用其覆盖原来的状态值- 4.Effect Hook
(1). Effect Hook 可以让你在函数组件中执行副作用操作(用于模拟类组件中的生命周期钩子)
(2). React中的副作用操作:
发ajax请求数据获取
设置订阅 / 启动定时器
手动更改真实DOM
(3). 语法和说明:
// 使用Effect Hook来指定副作用操作
useEffect(didEffect, [])
// 具体使用
useEffect(()=>{
// 在此可以执行任何带副作用操作
.........
return ()=>{
// 在组件卸载前执行 类似于 componentWillUnmount
// 做一些收尾工作, 比如清除定时器/取消订阅等
.......
}
}, [stateValue]) // 如果指定的是[], 回调函数只会在第一次render()后执行
参数:
1. didUpdate: 副作用操作
2. []: 依赖项数组, 用于控制side effect的执行,
不写[],默认监测所有状态变化类似于 componentDidUpdate,
写空[],默认初始化调用一次,状态改变不在调用相当于 用于代替componentDidMount ,
写[count],表示只监测count状态变化
说明:
1. useEffect()用于代替componentDidMount(), componentDidUpdate()
2. 可以把 useEffect() 看做如下三个函数的组合
componentDidMount()
componentDidUpdate()
componentWillUnmount()- 5.Ref Hook
(1). Ref Hook可以在函数组件中存储/查找组件内的标签或任意其他数据
(2). 语法:
const refContainer = useRef();
(3). 作用:保存标签对象,功能与React.createRef()一样4.Fragment
使用:只接收一个key属性 <Fragment key={xxx}>,不是遍历key可以不写
<Fragment>
<ChildA/>
<ChildB/>
</Fragment>
<>
<ChildA/>
<ChildB/>
</>
作用:
可以不用必须的有一个真实的DOM根标签了5.Context
理解:
(1). 一种组件间通信的方式, 常用于【祖组件】与【后代组件】间通信
使用:
(1). 创建Context容器对象:
const XxxContext = React.createContext();
(2). 渲染子组时,外面包裹xxxContext.Provider,
通过value属性给后代组件传递数据:
<xxxContext.Provider value={数据}>
子组件
</xxxContext.Provider>
(3). 后代组件读取数据:
//第一种方式:仅适用于类组件
static contextType = xxxContext; // 声明接收context
this.context // 读取context中的value值
//第二种方式: 函数组件与类组件中都可以读取context
<xxxContext.Consumer>
{
value => ( // value就是context中的value值
要显示的内容
)
}
</xxxContext.Consumer>
注意:
在应用开发中一般不用context, 一般都用它的封装react插件(react-redux)6.组件优化
1.Component的2个问题
(1). 只要执行setState(),即使不改变状态数据, 组件也会重新render()
(2). 只当前组件重新render(), 就会自动重新render子组件,纵使子组件没有用到父组件的任何数据- 2.效率高的做法
只有当组件的state或props数据发生改变时才重新render()- 3.原因
Component中的shouldComponentUpdate()总是返回true- 4.解决
办法1:
重写shouldComponentUpdate()方法.
比较新旧state或props数据, 如果有变化才返回true, 如果没有返回false.
办法2:
使用PureComponent代替Component
PureComponent重写了shouldComponentUpdate(),
只有state或props数据有变化才返回true.
注意:
只是进行state和props数据的浅比较, 如果只是数据对象内部数据变了,返回false.
不要直接修改state数据, 而是要产生新的数据(存储地址不能相同,不然无法浅比较).
项目中一般使用PureComponent来优化。7.render props
1.如何向组件内部动态传入带内容的结构(标签)
Vue中:
使用slot技术,也就是通过组件标签体传入结构,<A><B /></A>
React中:
使用children props: 通过组件标签体传入结构,<A>{this.props.children}</A>
使用render props: 通过组件标签属性传入结构,而且可以携带数据,一般用render函数属性
<A render={(data) => {return <div>{data}</div>}}></A>- 2.children props
<A>
<B>xxxxx</B>
</A>
{ this.props.children }
问题: 如果B组件需要向A组件传入数据,则A组件需要知道B组件的内部细节(state, props...)- 3.render props
<A render={(data) => {return <C data={data}></C>}}></A>
A组件: { this.props.render(内部state数据) }
C组件: 读取A组件传入的数据显示, {this.props.data}8.错误边界
1.理解
错误边界(Error boundary):用来捕获后代组件错误,渲染出备用页面2.特点
只能捕获后代组件生命周期产生的错误,不能捕获自己组件产生的错误和其他组件在合成事件、定时器中产生的错误
3.使用方式
getDerivedStateFromError配合componentDidCatch
// 生命周期函数,一旦后台组件报错,就会触发
static getDerivedStateFromError(error) {
console.log(error);
// 在render之前触发
// 返回值会合并到state中
return { hasError: true };
}
componentDidCatch(error, info) {
// 统计页面的错误。发送请求发送到后台去
console.log(error, info);
}// 父组件
import React, {Component} from 'react';
import CompChild from "./CompChild";
class BoundaryDemo extends Component {
// 当Parent组件的子组件抛出错误时,会触发getDerivedStateFromError调用,并携带错误信息
// 该方法接收抛出的错误作为参数,并返回一个对象来更新state
state = {
hasError: ''
}
static getDerivedStateFromError(error) {
// 更新 state 使下一次渲染能够显示降级后的 UI
console.log(error)
return {hasError: error};
}
componentDidCatch(error, errorInfo) {
// 你同样可以将错误日志上报给服务器
console.log('日志上报给服务器:', error, errorInfo);
}
render() {
return (
<div>
<h3>父组件</h3>
{this.state.hasError ? <div>当前网络不稳定,稍后重试</div> : <CompChild/>}
</div>
);
}
}
export default BoundaryDemo;// 子组件
import React, {Component} from 'react';
class CompChild extends Component {
state = {
// users:[
// {id:'001',name:'张三',age:20},
// {id:'002',name:'李四',age:21},
// {id:'003',name:'王五',age:22}
// ]
users: 'adc'
}
render() {
return (
<div>
{this.state.users.map(item => {
return <div key={item.id}>{item.name}---{item.age}</div>
})}
</div>
);
}
}
export default CompChild;9.组件通信方式总结
- 组件间的关系
- 父子组件
- 兄弟组件(非嵌套组件)
- 祖孙组件(跨级组件)
- 几种通信方式
(1)props:
(1) children props
(2) render props
(2)消息订阅与发布模式:pubs-sub、event等等
(3)集中式管理:redux、dva等等
(4)conText:生产者/消费者- 比较好的搭配方式
父子组件:props
兄弟组件:消息订阅-发布,集中式g管理
祖孙组件(跨级组件):消息订阅与发布模式、集中式管理、conText(开发用的少,封装插件用的多)27、React Router 6
1.概述
- 1.React Router以三个不同的包发布到npm上,它们分别为:
1.react-router:路由的核心库,提供了很多的:组件、钩子。
2.react-router-dom:包含react-router的所有内容,并添加了一些专门用于DOM的组件,例如<BrowserRouter>、<HashRouter>等。
3.react-router-native:包含react-router的所有内容,并添加了一些专门用于React Native的API,例如<NativeRouter>等。- 2.与React Router 5.x版本相比,改变了什么?
1.内置组件的变化:移除 <Switch/>,新增 <Routes/>等。
2.语法的变化:component={About} 变为 element={<About/>}等。
3.新增多个hook:
useParams()、useNavigate()、useLocation()、useMatch()等。
4.官方明确推荐函数式组件了!
...2.Component
- 1.<BrowserRouter>
- 1.说明:<BrowserRouter>用于包裹整个应用
- 2.示例代码:
import React from "react";
import ReactDOM from "react-dom/client";
import App from "./App";
import {BrowserRouter} from "react-router-dom"
// createRoot(container!) if you use TypeScript
const root = ReactDOM.createRoot(document.getElementById("root"));
root.render(
<BrowserRouter>
// 整体结构(通常为App组件)
<App/>
</BrowserRouter>
)2.<HashRouter>
- 1.说明:作用与<BrowserRouter>一样,但<HashRouter>修改的是URL的哈希值
- 备注:6.x版本中<HashRouter>、<BrowserRouter>的用法与5.x相同。
3.<Routes>与<Route>
- 1.v6版本中,移除了Switch组件,新增了Routes组件,并且Route组件也发生了变化。
- 2.<Routes>和<Route>要配合使用,且必须要用<Routes>包裹<Route>。
- 3.<Route>相当于一个if语句,如果其路径与当前URL匹配,则呈现其对应的组件。
- 4.<Route caseSensitive>属性用于指定:匹配时是否区分大小写(默认false)。
- 5.当URL发生变化时,<Routes>都会查看其所有子<Route>,并呈现与当前URL匹配的第一个<Route>。
- 6.<Route>也可以嵌套使用,且可配合useRoutes()配置“路由表”,但需要通过<Route>组件来渲染其子路由。
- 7.示例代码:
text<Routes> // path属性用于定义路径,element属性用于定义当前路径所对应的组件 <Route path="/login" element={<Login/>}/> // 用于定义嵌套路由,home是一级路由,对应的路径/home <Route path="/home" element={<Home/>}> // test1 和 test2 是二级路由,对应的路径分别是/home/test1 和 /home/test2 <Route path="test1" element={<Test1/>}/> <Route path="test2" element={<Test2/>}/> </Route> </Routes>4.<Link>
- 1.作用:修改URL,且不发送网络请求(路由链接)。
- 2.注意:外侧需要用<BrowserRouter>或<HashRouter>包裹。
- 3.示例代码:
jsximport {Link} from 'react-router-dom' function Test(){ return(<div> <Link to="/路径">按钮</Link> </div>) }5.<NavLink>
- 1.作用:与<Link>组件类似,且可实现导航高亮效果。
- 2.示例代码:
text// 注意:NavLink 默认类名是active,下面是指定自定义的class // 自定义样式 <NavLink to="/home" className={({isActive}) => isActive ? 'base 自定义类名' : 'base'}> 按钮 </NavLink> // 默认情况下,当Home的子组件匹配成功,Home的导航也会高亮,当NavLink上添加了end属性后,若Home的子组件匹配成功,Home的导航不会高亮 <NavLink to="/home" end> 按钮 </NavLink>6.<Navigate>
- 1.作用:只要<Navigate>组件被渲染,就会修改路径,切换视图。
- 2.replace属性用于控制跳转模式(push或replace,默认为push)。
- 3.示例代码:
jsximport React,{useState} from 'react' import {Navigate} from 'react-router-dom' export default function Home(){ const [sum,setSum] = useState(1) return(<div> <h2>Home组件</h2> {/* 根据sum的值决定是否切换视图*/} {sum === 1 ? <h4>sum的值为{sum}</h4> : <Navigate replace to="/about"/>} <button onClick={() => setSum(2)} >修改sum的值为2</button> </div>) }7.<Outlet>
- 1.当<Route>产生嵌套时,<Outlet>用于渲染子路由的视图。
- 2.示例代码:
js// 根据路由表生成对应的路由规则 const element = useRoutes([ { path: '/about', element: <About/> }, { path: '/home', element: <Home/>, children:[ { path: 'news', element: <News/> }, { path: 'message', element: <Message/> } ] }, { path: '/', element: <Navigate to="/home"/> } ])jsx// Home.jsx import React from "react"; import {NavLink, Outlet } from "react-router-dom"; export default function Home() { return ( <div> <h2>Home组件</h2> <div> <ul className="nav nav-tabs"> <li> <NavLink className="list-group-item" to="/home/news"> News </NavLink> </li> <li> <NavLink className="list-group-item" to="/home/message"> Message </NavLink> </li> </ul> <div> <Outlet /> </div> </div> </div> ); }
3.Hooks
1.useRoutes
作用:根据路由表,动态创建<Routes>和<Route>。
示例代码:
jsx// 路由表配置:src/routes/index.js import About from '../pages/About' import Home from '../pages/Home' import {Navigate} from"react-router-dom"; export default[ { path:'/about', element:<About/> }, { path:'/home', element:<Home/> }, { path:'/', element:<Navigate to="/home"/> } ]jsx// 在App.jsx中使用路由规则 import { useRoutes } from 'react-router-dom'; import routes from './routes'; function App() { const element = useRoutes(routes); return ( <div className="App"> {element} </div> ); }
2.useNavigate
作用:用于访问路由器,可以用来实现路由的跳转。
示例代码:
jsximport React from"react"; import { useNavigate } from 'react-router-dom'; function About() { const navigate = useNavigate(); const handle=()=>{ // 第一种使用方式:指定具体的路径 navigate('/login',{ replace:false, state:{a:1,b:2} }); // 第二种使用方式:传入数值进行前进和后退,类似于5.x中的history.go()方法 navigate(1); } return ( <div> <button onClick={handle}>跳转到login</button> </div> ); }
3.useParams
作用:返回当前匹配路由的params参数,类似于5.x中的match.params。
示例代码:
jsximport React from"react"; import { useParams } from 'react-router-dom'; export default function Detail() { // 获取URL中携带的params参数 const {id} = useParams(); return ( <div> <h2>Detail</h2> <p>{id}</p> </div> ); }jsximport React from"react"; import { Routes,Route } from 'react-router-dom'; import Detail from './Detail'; export default function App (){ return ( <div> <Routes> {/*定义params动态参数(占位)*/} <Route path="/detail/:id" element={<Detail/>}/> </Routes> </div>) }
4.useSearchParams
作用:用于读取和修改当前位置的URL中的查询参数。
返回一个包含两个值的数组,内容分别为:当前的search参数,更新search参数的函数。
示例代码:
jsximport React from"react"; import { useSearchParams } from 'react-router-dom'; export default function Detail() { // 获取URL中携带的params参数 const [searchParams, setSearchParams] = useSearchParams(); return ( <div> <h2>Detail</h2> {/*获取属性值*/} <p>{searchParams.get('id')}</p> {/*修改search属性值*/} <button onClick={() => { //第一种写法:字符串参数 setSearchParams('id=123&name=abc'); /*第二种写法: 对象参数*/ setSearchParams({id:123,name:'abc'}); }}>修改id</button> </div> ); }
5.useLocation
作用:返回当前的location对象,对比5.x中的路由组件的props.location属性。
示例代码:
jsximport React from"react"; import { useLocation } from 'react-router-dom'; export default function Detail() { const location = useLocation(); console.log(location); // 返回一个location 对象 /* { hash:'', key:'ah9ncdff', pathname: "/detail", search:"?id=123&name=abc", state: { id: 123, name: 'abc' } } */ return ( <div> <h2>Detail</h2> <p>{location.pathname}</p> </div> ); }
6.useMatch
作用:返回当前的match对象,对比5.x中的路由组件的props.match属性。
示例代码:
jsximport React from "react"; import {useMatch} from 'react-router-dom'; export default function Detail() { const match = useMatch('/detail/:id'); console.log(match); // 返回一个match 对象 /* { params:{id:123}, path:'/detail/:id', url:'/detail/123', pattern:{ path:'/detail/:id', caseSensitive:false, end:true } } */ return ( <div> <h2>Detail</h2> </div>) }
7.useInRouterContext
作用:如果组件在<Router>的上下文中呈现,则返回true,否则返回为false(被<BrowserRouter>或<HashRouter>组件包裹返回为true)。
8.useNavigationType
- 作用:返回当前的导航类型(用户是如何来到当前页面的)。
- 返回值:
- POP:用户点击了浏览器后退按钮。
- PUSH:用户点击了浏览器前进按钮。
- REPLACE:用户点击了浏览器刷新按钮。
- 备注:POP是指在浏览器中直接打开了这个路由组件(刷新页面)
9.useOutlet
作用:返回当前路由组件的子路由组件。
示例代码:
jsximport React from "react"; import {useOutlet} from 'react-router-dom'; export default function Detail() { const outlet = useOutlet(); // console.log(outlet); // 如果嵌套路由没有挂载,则 outlet 为 null // 如果嵌套路由挂载了,则 outlet 为 嵌套路由对象 return ( <div> <h2>Detail</h2> {outlet} </div>) }
10.useResolvedPath
作用:给定一个URL值,解析其中的:path、search、hash属性,并返回一个对象。
示例代码:
jsximport React from "react"; import {useResolvedPath} from 'react-router-dom'; export default function Detail() { const resolvedPath = useResolvedPath('/home/news'); console.log(resolvedPath); /* { pathname: "/home/news", search: "", hash: "", } */ return ( <div> <h2>Detail</h2> </div>) }